Télécharger Métalite

Métalite

Version:9.05
663 téléchargements
Vérifié pour les virus
?
Testé sur virustotal
Version
9.05
Mise à jour de
Compatibilité
Windows XP, Windows Vista, Windows 7, Windows 8, Windows 10
Taille
16.63 MB
Architecture
x32/x64
Langue
Russe, Anglais
Développeur
A. A. Semenov
Site web
www.metalith.ru

Description

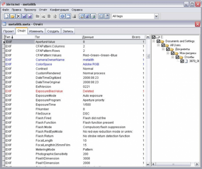
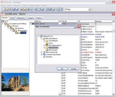
Metadata est un éditeur de métadonnées facile à utiliser mais puissant. La principale caractéristique du programme est la possibilité d'éditer un nombre quelconque de fichiers en même temps. Metalit prend en charge différentes normes de métadonnées, ainsi que différents formats de fichiers. Caractéristiques : - Prend en charge tous les principaux standards de métadonnées : TIFF, Exif, IPTC, XMP, etc. Prend en charge les formats de fichiers TIFF et JPEG. - Permet de lire, analyser, modifier, supprimer et créer des métadonnées. - Produit des descriptions de balises. - Affiche les vignettes et les images en plein écran. - Permet d'analyser les conflits de métadonnées. - Assure le traitement de l'arborescence des répertoires. - Crée des fichiers de projet de métadonnées qui comprennent un nombre quelconque de fichiers et de répertoires. - Permet la création et l'utilisation de profils de balises. - Génère des rapports sur les métadonnées. - Imprime les rapports à l'écran ou en mode aperçu avant impression. - Génère des fichiers de rapport HTML, XML et TIFF. - Reconnaît des milliers d'étiquettes différentes. - Reconnaît les balises XMP inconnues. - Permet d'ouvrir un nombre quelconque de fichiers de projet de métadonnées dans des fenêtres séparées. - Testé sur les fichiers de milliers de modèles d'appareils photo différents. - Possède une interface utilisateur personnalisable.

Classement

5
1 évaluation
Cliquez, pour une évaluation rapide

Laissez un commentaire

Votre nom*
Votre e-mail*
Commentaire*

Critiques